003[补] idea使用指南
1 工具使用原则
能用默认配置就用默认配置
养成自己的编程习惯并且对工具做配置来配合你的习惯
效率优于个人习惯,个人习惯优于默认配置
2 Idea 配置
2.1 注释模板
2.2 自定义快捷键
3. Idea 开发
3.1 快捷键
- 打开Idea配置,Ctrl + Alt + S
- 打开项目配置,Ctrl + Alt + Shift + S
- 定位某个类,Ctrl + Shift + R
- 关闭所有主窗口,Ctrl + Shift + W
3.2 调试
3.3 开发情景
找到当前类的位置

4. idea 应用
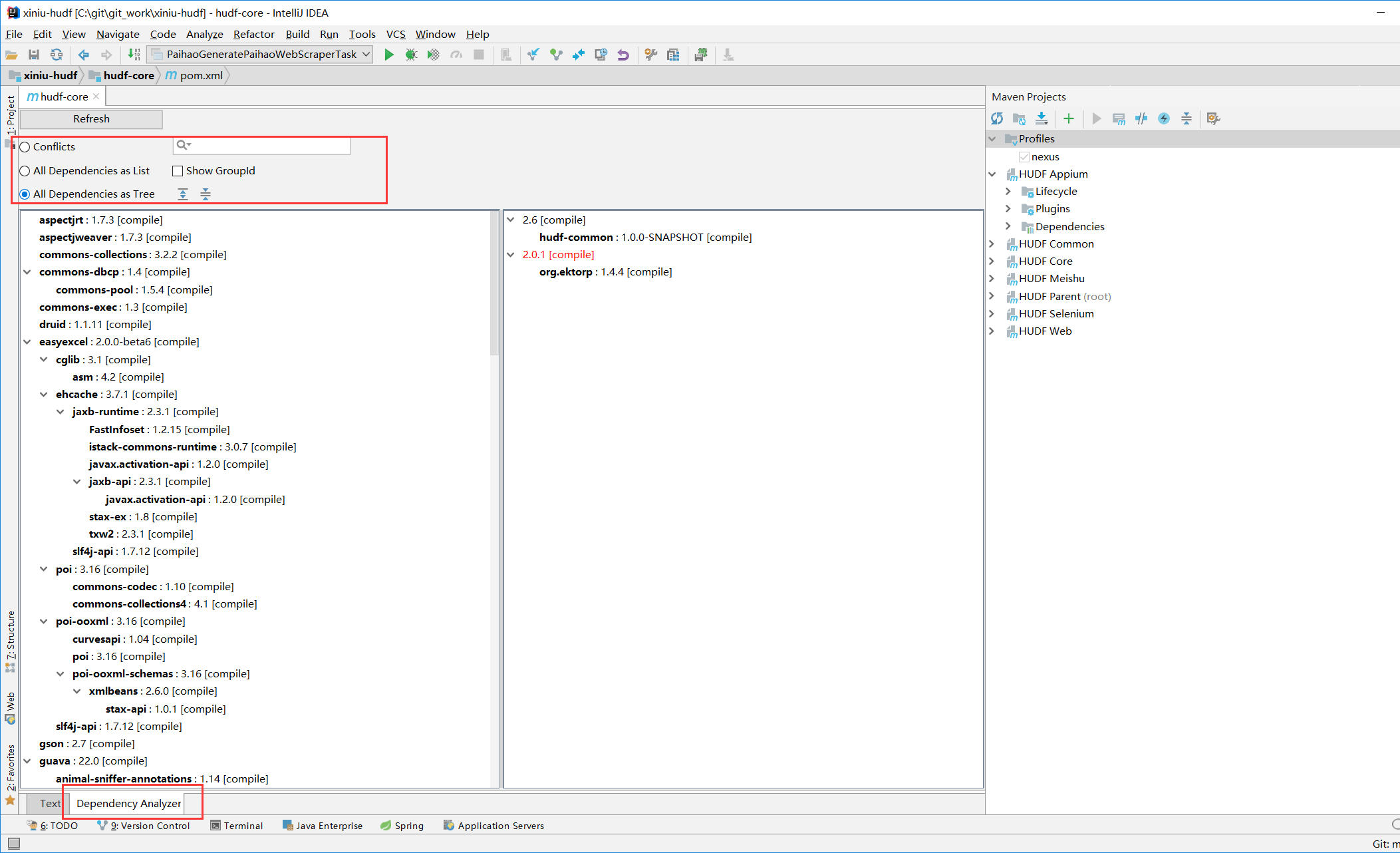
4.1 Idea Maven
查看模块,依赖、插件、生命周期、下载源码、文档、执行命、查看依赖关系、插件、查看list和冲突
4.1.1 配置Maven

4.1.2 依赖、插件

4.1.3 查看依赖关系

4.1.4 安装依赖分析插件
安装完成后需要重启Idea

4.1.5 依赖分析

4.2 Idea DB
4.2.1 添加DB

4.2.2 DQL

4.3 Idea 重构
找快捷键,右键,Refactor
4.3.1 重命名
类名,方法名,变量名
Alt + Shift + R

4.3.2 重构方法
参数变更,返回类型变更
Alt + Shift + S

4.3.3 重构代码块
Ctrl + Alt + M

4.3.4 移动方法
Alt + Shift + V

4.3.6 代码上提或下沉
AModel,BModel中的属性提取到BaseModel中

4.3.7 抽象类,提取接口,提取代理层等
类似这种还不如手写
4.8 Idea 分析器


4.8.1 代码Check
4.8.2 分析重复块

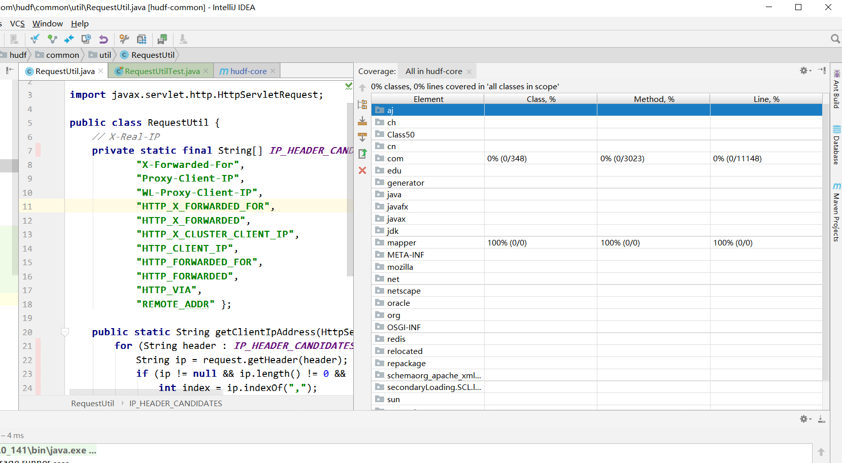
4.8.3 分析覆盖率报表

结果

导出创建报表

4.8.4 分析代码异常堆栈
将服务器上日志中的异常堆栈复制到如下用来追溯到哪个类哪一行代码


4.8.5 分析数据来源和去向

4.9 Idea 单元测试
快速创建测试类,Ctrl + Shift + T
4.10 Idea Git
还是直接用命令行拼命SourceTree
4.10.1 查看分支

4.10.2 拉取分支
太麻烦,还不如直接用命令行
git pull

切换分支
提交修改
查看不同
处理冲突
4.11 Idea 画图工具
plantUml